Lektion 13: Selektion nach Objektart

Top  Previous  Next

Ziel

Wählen Sie Objekte entsprechend ihrer Objektart aus.

 

Anmerkung

 

Stellen Sie sicher, dass Sie für die Lektion 13 die Applikation Kanal aktiv gesetzt haben. Das aktivieren einer Applikation ist in der Lektion 1: Starten von Moskito beschrieben

 

 

Definitionen

Bis jetzt benutzten die beschriebenen Selektionsmethoden stets grafische oder räumliche Kriterien. Die folgenden Funktionen selektieren Objekte aufgrund ihrer Attribute oder Eigenschaften aus.

 

Aktivieren Sie die Funktion Selektieren -> nach Objektart...:

 

image7_187

 

Die Datenstruktur der z.Z. aktivierten Ebenen wird angezeigt und die Objektart (Mischwasserkanal) kann ein- (- > Selektieren) und ausgeschaltet  (- > Deselektieren) werden.

 

image7_188

 

Aufgabe 1

Bei der Erfassung des Abwassernetzes, ist ein Fehler gemacht worden. Es gibt ein Objekt der Art „Schacht“ in den Ebenen „Schacht“ und in der Ebene  „Haltung“. Im folgenden Schritt sollen Sie dieses Objekt aus der Ebene „Haltung“ löschen.

 

Schalten Sie die Ebene „Haltung“ ein:

 

image7_189

 

Alle Objekte in dieser Ebene sollten selektiert seien. Ist dies nicht der Fall benutzen Sie Selektieren -> Alles:

 

image7_190

 

Benutzen Sie dann die Funktion Selektieren - > nach Objektart:

 

image7_191

 

Die folgende Dialogbox öffnet sich:

 

image7_192

 

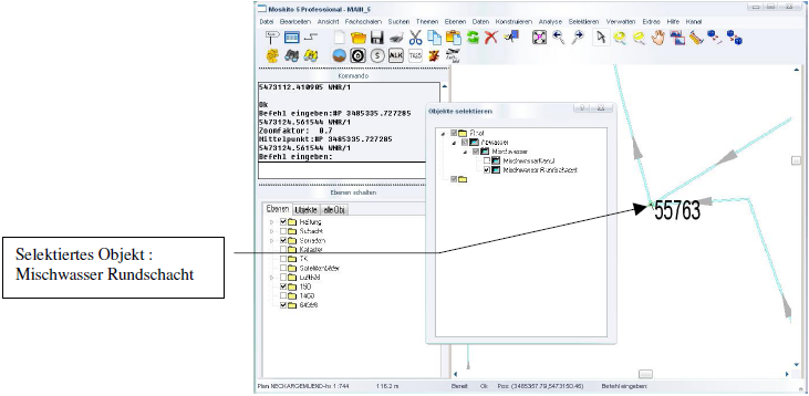
Sie sehen, dass es zwei Objekttypen gibt, einen für die Haltungen (Mischwasser) und einen für die Schächte (Mischwasser Rundschacht). Der zweite Objekttyp soll  nicht zu dieser Ebene gehören. Es sollen alle Objekte mit diesem Objekttyp gelöscht werden.

 

Zunächst werden die Objekte abgewählt (deselektiert), die in den Layer Haltung abgelegt werden müssen. Hier die Objekte Mischwasserkanal. Dies geschieht durch entfernen des Hakens in der Selektionsbox.

 

image7_193

 

Infolgedessen werden alle Haltungen in der Diagrammanzeige deselektiert. Es gibt nur noch einen Schacht, der jetzt selektiert ist.

 

Lektion13-a

 

Aufgabe 2

Schließen Sie die Dialogbox und benutzen Sie die Funktion Daten - > Löschen - > alle Objekte in der Selektionsmenge:

 

image7_196

 

Es werden alle Objekte gelöscht, die zur Zeit in der Selektionsmenge sind. (Nicht leichtfertig benutzen!)

 

image7_197

 

Bestätigen Sie die Dialogbox mit „Ja“. Das Schacht-Objekt wird gelöscht.

 

Hinweis: Sollte sich die grafische Ansicht nicht sofort anpassen, können Sie ein Neuzeichnen erzwingen, indem Sie den Button

image7_198

verwenden.